
CÁC B C THI T K CSDL HOADON.MDBƯỚ Ế Ế 1
1. TẠO MỚI MỘT FILE CSDL RỖNG VÀ ĐẶT TÊN FILE LÀ HOADON (LƯU Ý: TÊN FILE KHÔNG NÊN CÓ DẤU TIẾNG VIỆT VÀ KHÔNG NÊN
CÓ KHOẢNG TRẮNG). CSDL HOADON CẦN CÓ 5 TABLE CHỨA DỮ LIỆU.
2. TIẾN HÀNH TẠO MỘT TABLE BẰNG CHẾ ĐỘ DESIGN VIEW, TRONG ĐÓ: GÕ TÊN FIELD TRONG MỤC FIELD NAME (LƯU Ý: TÊN
FIELD KHÔNG NÊN CÓ DẤU TIẾNG VIỆT VÀ KHÔNG NÊN CÓ KHOẢNG TRẮNG), CHỌN KIỂU DỮ LIỆU THÍCH HỢP CHO FIELD
TRONG MỤC DATA TYPE, GÕ CHÚ THÍCH Ý NGHĨA CỦA FIELD TRONG MỤC DESCRIPTION (CÓ THỂ BỎ QUA) VÀ CHỌN CÁC
THUỘC TÍNH KHÁC CHO FIELD TRONG MỤC FIELD PROPERTIES (QUAN TRỌNG).
LƯU Ý: TUỲ VÀO THỰC TẾ MÀ CHỌN KIỂU DỮ LIỆU TRONG DATA TYPE. MỖI MỘT KIỂU DỮ LIỆU CÓ CÁC THUỘC TÍNH TRONG
FIELD PROPERTIES KHÁC NHAU. TA CÓ THỂ THAY ĐỔI GIÁ TRỊ CÁC THUỘC TÍNH NÀY TÙY VÀO MỤC ĐÍCH SỬ DỤNG.
VD: TẠO TABLE NHANVIEN, LẦN LƯỢT THIẾT KẾ CÁC FIELD NHƯ SAU:
a. THIẾT KẾ FIELD MANV NHƯ HÌNH BÊN DƯỚI:
Giải thích các tuỳ chọn:
-Tuỳ thuộc vào số lượng nhân
viên có thể có trong công ty mà
chọn giá trị cho thuộc tính Field
Size.
-Field MANV sẽ được dùng làm
Khóa chính nên thuộc tính
Indexed chọn là Yes (No
Duplicates): cho phép sắp xếp
nhưng không cho phép có 2 giá
trị trùng nhau trên field.

CÁC B C THI T K CSDL HOADON.MDBƯỚ Ế Ế 2
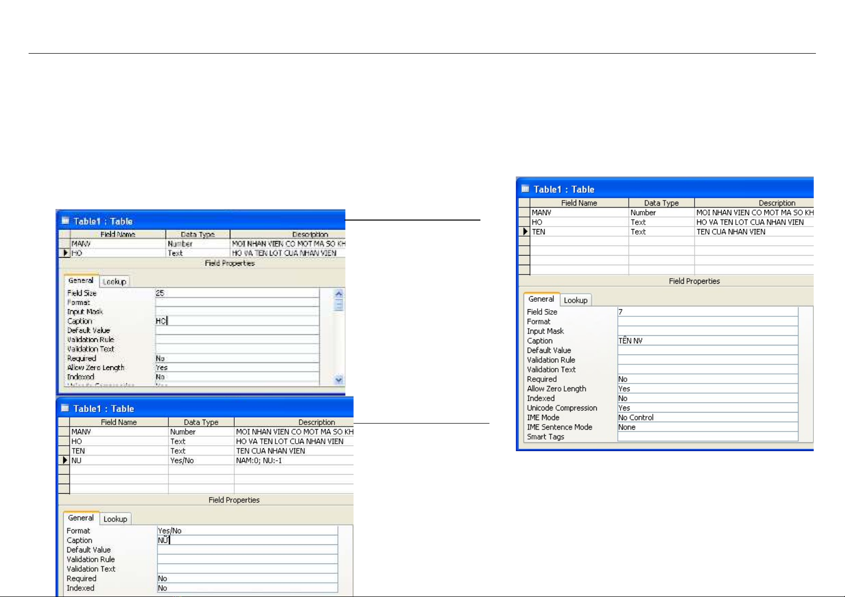
b. THIẾT KẾ FIELD HO VÀ FIELD TEN NHƯ SAU:
c. THIẾT KẾ FIELD NU NHƯ SAU:
Giải thích các tuỳ chọn:
-Field HO và field TEN sẽ
không được dùng làm Khóa
nên thuộc tính Indexed
được để giá trị mặc định là
No: không sắp xếp trên
field.
Giải thích các tuỳ chọn:
-Nếu muốn hiển thị giá trị của field NU là Yes/No, True/False, On/Off thì chọn
các giá trị này trong thuộc tính Format.
-Nếu muốn hiển thị giá trị của field NU là Nam/Nữ, 0/-1 thì tại thuộc tính Format
gõ “Nam”;”Nữ” hoặc gõ 0;-1 và tại thuộc tính Display Control thẻ Lookup, chọn
giá trị Text Box.
-Có thể hiển thị giá trị field là Check Box.

CÁC B C THI T K CSDL HOADON.MDBƯỚ Ế Ế 3
d. THIẾT KẾ FIELD NGAYNHANVIEC NHƯ SAU:
e. TƯƠNG TỰ, THIẾT KẾ CHO CÁC FIELD CÒN LẠI CHO ĐẾN KHI ĐẦY ĐỦ CÁC FIELD NHU SAU:
Giải thích các tuỳ chọn:
-Thuộc tính Format có thể chọn kiểu hiển thị ngày và giờ tuỳ ý. Long Date: hiển
thị ngày, tháng, năm với năm gồm 4 chữ số.

CÁC B C THI T K CSDL HOADON.MDBƯỚ Ế Ế 4
3. TẠO KHOÁ CHÍNH CHO TABLE TRƯỚC KHI LƯU TABLE ĐỂ TRÁNH BỊ LỖI VỀ KHOÁ

CÁC B C THI T K CSDL HOADON.MDBƯỚ Ế Ế 5
4. LƯU VÀ ĐẶT TÊN CHO TABLE LÀ 1NHANVIEN
5. ĐÓNG TABLE ĐÃ THIẾT KẾ XONG VÀ TẠO TABLE KẾ TIẾP
LÀM LẠI BƯỚC 2 ĐẾN BƯỚC 5 ĐỂ TẠO TIẾP NHỮNG TABLE CÒN LẠI.

