
1
GV: ĐẶNG TUẤN KHANH

2
KHÁNG ĐIỆN
1. Tổng quan
2. Kháng điện đơn
3. Kháng điện kép
4. Các điều kiện chọn lựa
5. Kháng điện đường dây
6. Kháng điện thanh góp
7. Chống sét van

3
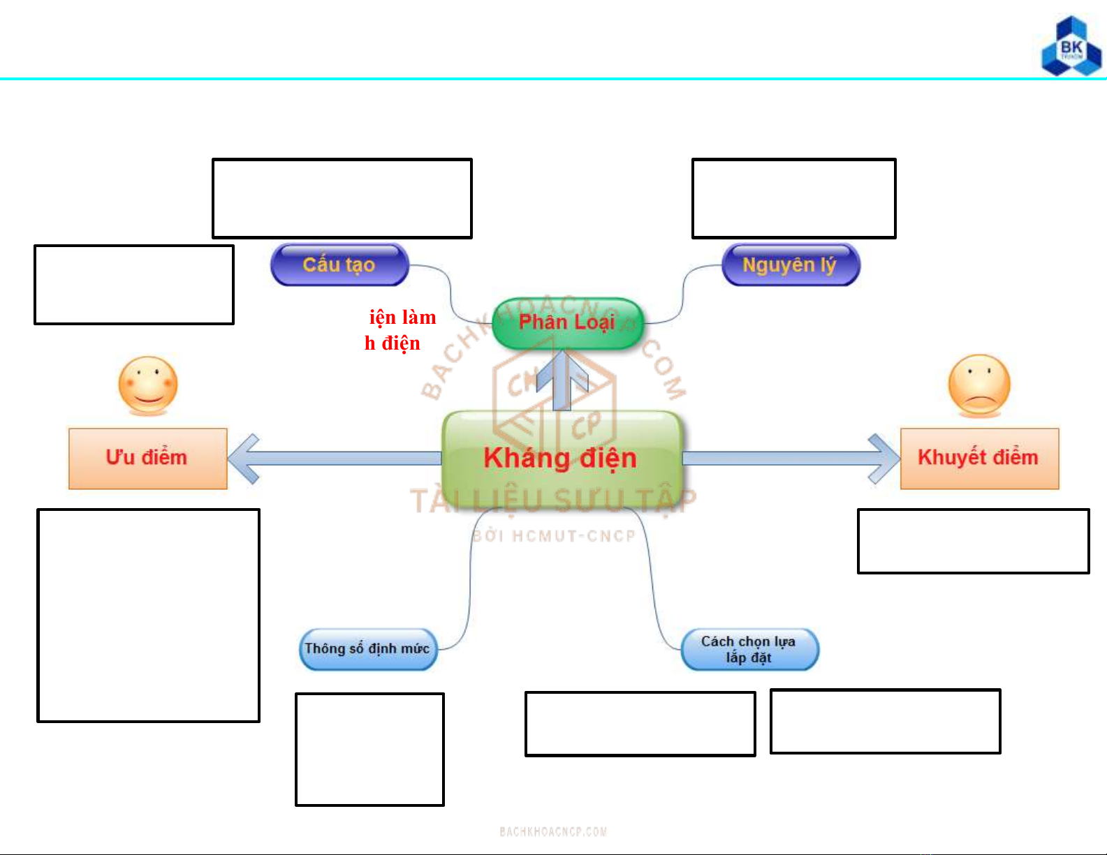
KHÁNG ĐIỆN
1. Tổng quan
- Kháng điện dầu
- Kháng điện khô
- Kháng đơn
- Kháng kép
-Hạn chế dòng ngắn
mạch
-Giảm vốn đầu tư
cho các thiết bị cắt ;
đường dây cáp ….
-Tổn thất điện áp
-Tổn thất công suất
-Trên đường dây
-Trên thanh góp
Uđm
Iđm
Xk%
Về phương diện làm
mát và cách điện
- Bê tông
- Lắp ghép
-Mắc nối tiếp
-Mắc song song

4
KHÁNG ĐIỆN
1. Tổng quan

5
KHÁNG ĐIỆN
1. Tổng quan

