
Android Environment
SDK
Notes are based on:
Android Developers
http://developer.android.com/index.html
1
Part 2-a

2
2A. Android Environment: Eclipse & ADT
Android Development Tools (ADT) plugin dành cho Eclipse g n ắ
ph n m r ng cho Eclipse IDE. ầ ở ộ
Nó cho phép ta t o và debug ng d ng Android application nhanh ạ ứ ụ
h n và d h n. ơ ễ ơ
u đi mƯ ể
1.Cho phép s d ng các công c phát tri n Android (Android ử ụ ụ ể
development tools) t bên trong Eclipse IDE. Ví d : ừ ụ
•Ch p screenshot, ụ
•Debug / đ t các breakpointặ, và
•Xem thông tin v thread và process ềtr c ti p t Eclipse.ự ế ừ
2. New Project Wizard giúp ta nhanh chóng t o và set up t t c ạ ấ ả các
file c b n mà ta s c n cho m t ng d ng Android m iơ ả ẽ ầ ộ ứ ụ ớ .
3. Nó t đ ng hóa và đ n gi n hóa quy trình xây d ngự ộ ơ ả ự ng d ng ứ ụ
Android.
4. Nó cung c p m t ấ ộ trình so n th o mã Android ạ ả giúp ta vi t mã XML ế
cho Android manifest và resource file.
5. Nó s ẽexport project c a ta thành m t signed APK đ giao cho ủ ộ ể
ng i dùng.ườ
2

3
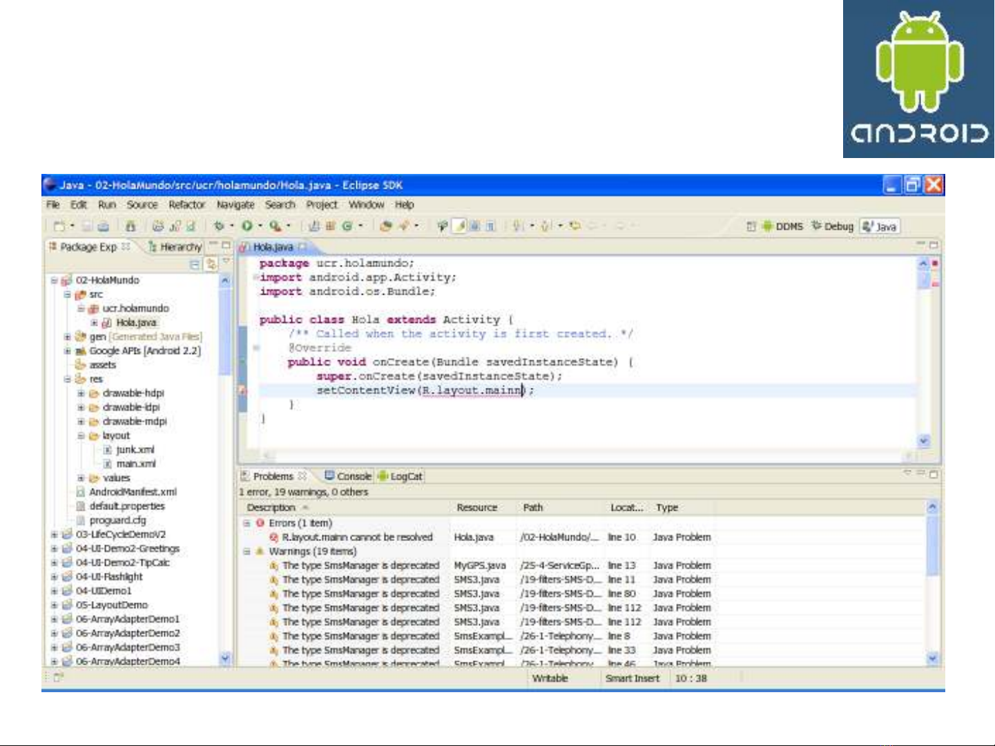
2A. Android Environment: Eclipse & ADT
Typical Layout of the Eclipse IDE for Android
Development
3

4
2A. Android Environment: Eclipse & ADT
Typical Layout of the Eclipse IDE for Android
Development
(details…)
4
Android SDK and AVD
Manager
New Android Project
DDMS Perspective
Dalvik Debugging Monitoring
System

5
2A. Android Environment: Eclipse & ADT
SETUP
Download the Android SDK – Installing on Windows, Linux, Mac OS
This page is taken from http://developer.android.com/sdk/index.html
Windows installer_r16-windows.exe
Mac OS X (intel) android-sdk_r16-mac_86.zip
Linux (i386) android-sdk_r16-linux_86.tgz
T ng quan v các b c cài đ t Android SDK:ổ ề ướ ặ
1. Chu n b máy tính đáp ng đ c các yêu c u h th ng.ẩ ị ứ ượ ầ ệ ố
2. Cài gói SDK starter l y t trang web link trên. ấ ừ ở
3. Cài ADT Plugin cho Eclipse (n u s dùng Eclipse đ vi t ng d ng).ế ẽ ể ế ứ ụ
4. B sung cho SDK các Android platform và các component khác.ổ
5. Xem n i dung c a Android SDK (ộ ủ tùy ch nọ).
Đ b t đ uể ắ ầ , t i gói cài đ t thích h p t link trên, sau đó đ c h ng d n ả ặ ợ ừ ở ọ ướ ẫ
Installing the SDK. (http://developer.android.com/sdk/installing.html)
5

